ConnectWise Sell is a B2B application for building, sending, and tracking quotes. A system for allowing designated team members to review and approve quotes before they were sent out to customers was a highly requested feature. Our users were using email as a workaround and emailing back and forth was causing delays in getting quotes to customers, deterring sales reps from asking for approval, and increasing the potential for error.
Goal
Help sales reps send out quotes as quickly and accurately as possible.
My Role
♦ UX research and design.
♦ Worked with product management and engineering on strategy and implementation.
Discovery
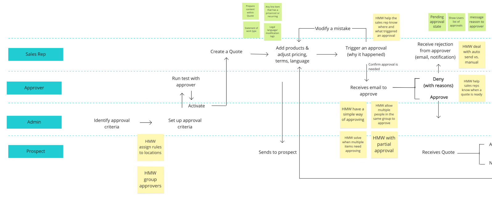
There were three different roles we had to consider – the administrator, the sales rep, and the approver. I gained insight into each by interviewing our users, asking what their responsibilities were and what problems or concerns they had with their current approval process (or lack thereof). There was also “the prospect” to consider – a potential customer who would ultimately receive the quote, they would be indirectly impacted by any inefficiencies in the system design.
Once I had a better understanding of the different responsibilities and concerns, I mapped out the user journey for each role.
Design
I brought the project team (developer, product manager, QA, and business analyst) together for a rapid-fire sketching session. We sketched out ideas in three-minute intervals then discussed our rationale after each. As a team, we voted on the best ideas that would make it on the whiteboard as part of the holistic vision for the product.
The best thing about generating ideas this way is that we get to include people with different backgrounds and areas of expertise in the design process. When everyone on the project is part of creating the vision, we work more efficiently as a team, and everyone is equally invested in the project’s success.
Once we had a solid direction, I continued to refine the design and built a hi-fi prototype we could test with our users.
Quick and flexible setup
♦ Rules can be set up universally or for specific locations, quote templates, and teams.
♦ Administrators can quickly add criteria for rules by using searchable dropdowns to select options.
♦ Approvers can be assigned as individuals, groups, or by role and can be set to receive the request all at once or in sequence.
Preventing bottlenecks
♦ A notification will pop up as soon as one of the rules has been triggered.
♦ Reps have full visibility into what triggered an approval rule so they can go back and fix any mistakes, they will also be able to see who the approvers are so they can check the progression of the approval request.
♦ Administrators can set up automatic reminders and sales reps can directly message any approvers who are causing delays.
♦ Quotes can be set to automatically send to customers as soon as it’s approved.
Informed decisions
♦ Approvers have full visibility into the quote, what rules have been triggered, and who the other approvers are.
♦ They can select whether to approve or reject within the application and add notes.
In summary
This project reinforced how valuable it was to bring different team members into the design process from the start. The project team was able to work faster and communicate better because everyone had a clear understanding of why we were doing this, what the business and user problems were, what the project goals were, and what the proposed design solutions were.